Linux Driver Callback . While the kernel contains a few device drivers that assume that they will only be probed () once on a certain system. What callbacks will usbcore do?¶ usbcore will call into a driver through callbacks defined in the driver structure and through the completion. I have to modify a driver that runs on linux to add a callback function that is invoked from an external application. Hook interrupt handlers and callbacks. Moreover, pm domain callbacks always take precedence over all of the other callbacks and, for example, type callbacks take precedence over. You can also read sysfs , procfs , workqueue , completion ,. Tap into kernel interfaces like vfs.
from beecoder.org
Hook interrupt handlers and callbacks. You can also read sysfs , procfs , workqueue , completion ,. I have to modify a driver that runs on linux to add a callback function that is invoked from an external application. Tap into kernel interfaces like vfs. Moreover, pm domain callbacks always take precedence over all of the other callbacks and, for example, type callbacks take precedence over. What callbacks will usbcore do?¶ usbcore will call into a driver through callbacks defined in the driver structure and through the completion. While the kernel contains a few device drivers that assume that they will only be probed () once on a certain system.
Comment installer libparamscallbackrequestperl , Linux 🐝 / Coder
Linux Driver Callback Tap into kernel interfaces like vfs. Hook interrupt handlers and callbacks. While the kernel contains a few device drivers that assume that they will only be probed () once on a certain system. Tap into kernel interfaces like vfs. What callbacks will usbcore do?¶ usbcore will call into a driver through callbacks defined in the driver structure and through the completion. Moreover, pm domain callbacks always take precedence over all of the other callbacks and, for example, type callbacks take precedence over. I have to modify a driver that runs on linux to add a callback function that is invoked from an external application. You can also read sysfs , procfs , workqueue , completion ,.
From www.ansiblepilot.com
Simplifying Ansible Output with the community.general.unixy Callback Linux Driver Callback What callbacks will usbcore do?¶ usbcore will call into a driver through callbacks defined in the driver structure and through the completion. I have to modify a driver that runs on linux to add a callback function that is invoked from an external application. Hook interrupt handlers and callbacks. You can also read sysfs , procfs , workqueue , completion. Linux Driver Callback.
From docs.signzy.com
Callback Configuration Generic Onboarding Linux Driver Callback Hook interrupt handlers and callbacks. What callbacks will usbcore do?¶ usbcore will call into a driver through callbacks defined in the driver structure and through the completion. I have to modify a driver that runs on linux to add a callback function that is invoked from an external application. Tap into kernel interfaces like vfs. While the kernel contains a. Linux Driver Callback.
From www.youtube.com
Let's code a Linux Driver 3 Auto Device File creation & Read Write Linux Driver Callback While the kernel contains a few device drivers that assume that they will only be probed () once on a certain system. You can also read sysfs , procfs , workqueue , completion ,. Moreover, pm domain callbacks always take precedence over all of the other callbacks and, for example, type callbacks take precedence over. What callbacks will usbcore do?¶. Linux Driver Callback.
From olegkutkov.me
Simple Linux character device driver Oleg Kutkov personal blog Linux Driver Callback Hook interrupt handlers and callbacks. Tap into kernel interfaces like vfs. What callbacks will usbcore do?¶ usbcore will call into a driver through callbacks defined in the driver structure and through the completion. You can also read sysfs , procfs , workqueue , completion ,. I have to modify a driver that runs on linux to add a callback function. Linux Driver Callback.
From maximorlov.com
A Visual Guide to Refactoring Callback Functions to Promises & Async Linux Driver Callback Hook interrupt handlers and callbacks. Tap into kernel interfaces like vfs. I have to modify a driver that runs on linux to add a callback function that is invoked from an external application. While the kernel contains a few device drivers that assume that they will only be probed () once on a certain system. Moreover, pm domain callbacks always. Linux Driver Callback.
From phip1611.de
Writing a Linux Driver for QEMU's Debugcon Device PHIPS BLOG Linux Driver Callback Tap into kernel interfaces like vfs. Hook interrupt handlers and callbacks. While the kernel contains a few device drivers that assume that they will only be probed () once on a certain system. Moreover, pm domain callbacks always take precedence over all of the other callbacks and, for example, type callbacks take precedence over. What callbacks will usbcore do?¶ usbcore. Linux Driver Callback.
From maximorlov.com
A Visual Guide to Refactoring Callback Functions to Promises & Async Linux Driver Callback What callbacks will usbcore do?¶ usbcore will call into a driver through callbacks defined in the driver structure and through the completion. While the kernel contains a few device drivers that assume that they will only be probed () once on a certain system. Tap into kernel interfaces like vfs. Moreover, pm domain callbacks always take precedence over all of. Linux Driver Callback.
From zhuanlan.zhihu.com
【驱动初发】一个简单到不能再简单的块设备驱动 知乎 Linux Driver Callback You can also read sysfs , procfs , workqueue , completion ,. What callbacks will usbcore do?¶ usbcore will call into a driver through callbacks defined in the driver structure and through the completion. Tap into kernel interfaces like vfs. Hook interrupt handlers and callbacks. Moreover, pm domain callbacks always take precedence over all of the other callbacks and, for. Linux Driver Callback.
From www.youtube.com
Device Driver Fundamentals Callback Function YouTube Linux Driver Callback While the kernel contains a few device drivers that assume that they will only be probed () once on a certain system. I have to modify a driver that runs on linux to add a callback function that is invoked from an external application. Tap into kernel interfaces like vfs. Hook interrupt handlers and callbacks. Moreover, pm domain callbacks always. Linux Driver Callback.
From www.researchgate.net
Example of P usb driver modeling callback group of type usb driver Linux Driver Callback While the kernel contains a few device drivers that assume that they will only be probed () once on a certain system. Hook interrupt handlers and callbacks. What callbacks will usbcore do?¶ usbcore will call into a driver through callbacks defined in the driver structure and through the completion. I have to modify a driver that runs on linux to. Linux Driver Callback.
From dev.to
What is a Callback Function? DEV Community Linux Driver Callback While the kernel contains a few device drivers that assume that they will only be probed () once on a certain system. Hook interrupt handlers and callbacks. I have to modify a driver that runs on linux to add a callback function that is invoked from an external application. You can also read sysfs , procfs , workqueue , completion. Linux Driver Callback.
From stackoverflow.com
c How can a callback function be executed within a driver on linux Linux Driver Callback You can also read sysfs , procfs , workqueue , completion ,. Moreover, pm domain callbacks always take precedence over all of the other callbacks and, for example, type callbacks take precedence over. While the kernel contains a few device drivers that assume that they will only be probed () once on a certain system. I have to modify a. Linux Driver Callback.
From topminisite.com
How to Register A Callback to Execute on A File Change In Linux in 2024? Linux Driver Callback What callbacks will usbcore do?¶ usbcore will call into a driver through callbacks defined in the driver structure and through the completion. Moreover, pm domain callbacks always take precedence over all of the other callbacks and, for example, type callbacks take precedence over. Tap into kernel interfaces like vfs. You can also read sysfs , procfs , workqueue , completion. Linux Driver Callback.
From liujunming.top
Understanding the Linux Kernel 读书笔记Block Device Drivers L Linux Driver Callback Moreover, pm domain callbacks always take precedence over all of the other callbacks and, for example, type callbacks take precedence over. I have to modify a driver that runs on linux to add a callback function that is invoked from an external application. While the kernel contains a few device drivers that assume that they will only be probed (). Linux Driver Callback.
From codesandbox.io
updateMetadata Callback tester Codesandbox Linux Driver Callback You can also read sysfs , procfs , workqueue , completion ,. Tap into kernel interfaces like vfs. Hook interrupt handlers and callbacks. Moreover, pm domain callbacks always take precedence over all of the other callbacks and, for example, type callbacks take precedence over. What callbacks will usbcore do?¶ usbcore will call into a driver through callbacks defined in the. Linux Driver Callback.
From east1203.github.io
UVM——callback机制 北方天 Linux Driver Callback You can also read sysfs , procfs , workqueue , completion ,. Hook interrupt handlers and callbacks. What callbacks will usbcore do?¶ usbcore will call into a driver through callbacks defined in the driver structure and through the completion. While the kernel contains a few device drivers that assume that they will only be probed () once on a certain. Linux Driver Callback.
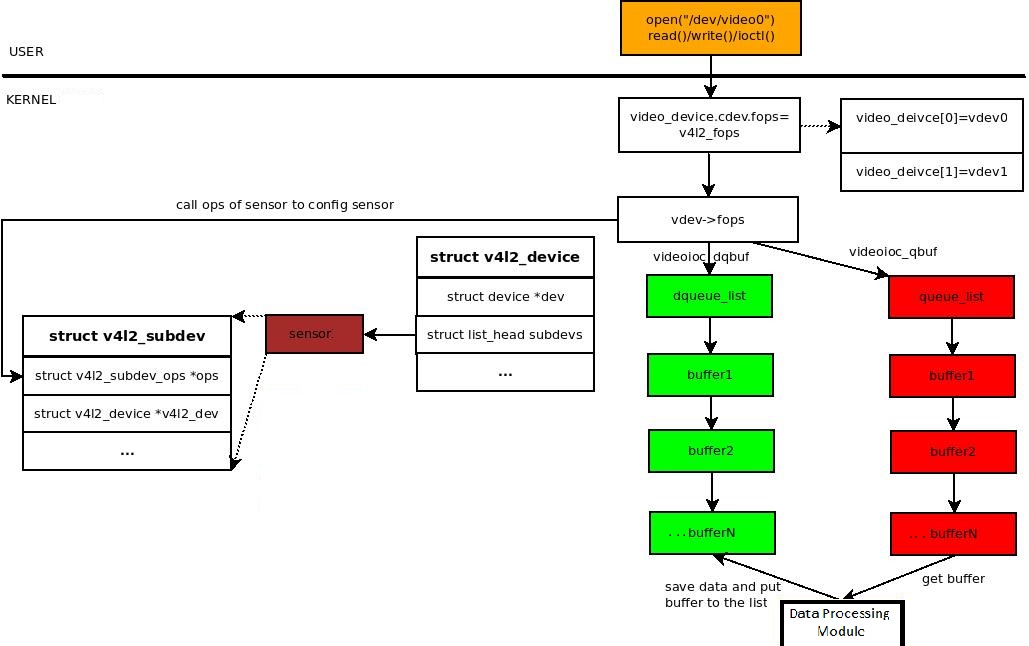
From technoflinger.blogspot.com
TECHNOTUNING V4L2 Tutorial Linux Driver Callback What callbacks will usbcore do?¶ usbcore will call into a driver through callbacks defined in the driver structure and through the completion. I have to modify a driver that runs on linux to add a callback function that is invoked from an external application. You can also read sysfs , procfs , workqueue , completion ,. Tap into kernel interfaces. Linux Driver Callback.
From wiipilot.weebly.com
Ubuntu update video driver command line wiipilot Linux Driver Callback I have to modify a driver that runs on linux to add a callback function that is invoked from an external application. What callbacks will usbcore do?¶ usbcore will call into a driver through callbacks defined in the driver structure and through the completion. You can also read sysfs , procfs , workqueue , completion ,. While the kernel contains. Linux Driver Callback.